Skip to content

Automate Everything. Watch the Exceptions.

Amar Paatil
Amar Paatil |
Cloud Billing Automation & Self-Service Portal for Microsoft CSPs
7:07

We typically see two camps of partners:

  • The pragmatists in pain:  those who’ve been burned by billing errors, renewal gaps, and spreadsheet chaos, and now want to automate everything.

  • And the disciplined giants:  larger partners who’ve muscled through system constraints with rigorous processes, manual oversight, and a web of workarounds.

Both approaches are built to survive. But neither is built to scale with confidence.

“The test of a first-rate intelligence is the ability to hold two opposed ideas in the mind at the same time and still retain the ability to function.”
- F. Scott Fitzgerald

For Managed Service Providers and Microsoft CSPs, the best-in-class automate everything and manage by exception.

  1. They build systems that take care of the routine.

  2. And they build the discipline to stay alert when things break the pattern.

Automation is Non-Negotiable

To scale recurring revenue (and you don’t have a choice in that) and operations, you need automation that is both deep and precise, and you need to automate across these functions:

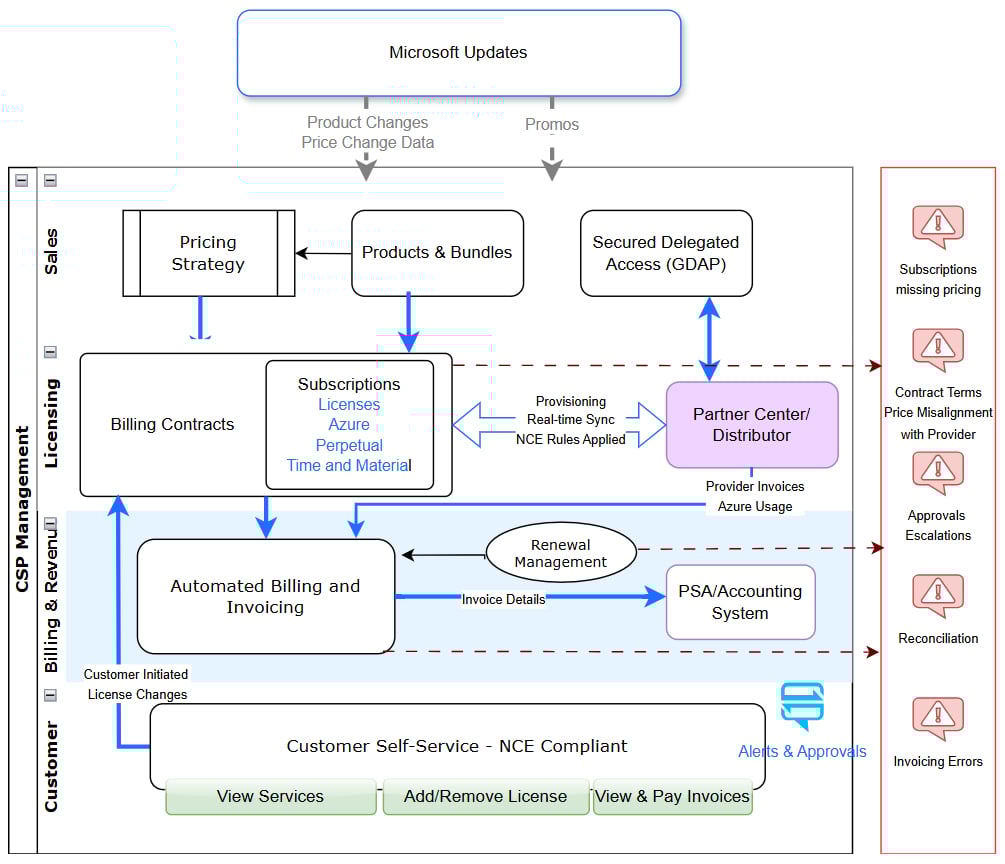
CSP Operations - Why Automation is Non-Negotiable

What We Automate vs. What Needs Judgment

Smart CSPs automate the norm and manage the exceptions. Here’s what that looks like by role:

Operations 

Here’s how typical revenue and profitability compare, assuming a blend of Microsoft cloud services and partner-led support:
 
Activity
Automated
Manage by Exceptions
Apply pricing strategy
✔ Automatically applies margin/discount rules
⚠ Spot and fix missing or incorrect strategy
License provisioning

✔ Auto-sync across Microsoft Partner Center, billing, and Self-Service Portal
⚠ Investigate broken syncs or orphaned changes
Invoice generation
✔ System-driven, based on subscription data, billing contract rules
⚠ Fix partials, anomalies, or failed deliveries
PSA/Accounting sync
✔ Invoice sent to accounting system, Invoice Lines or Changes synched with PSA
⚠ Reconcile for project-based or one-time services
Auto Charge
✔ If a payment processor is linked, charges are applied automatically
⚠ Monitor failures, retries, and customer disputes

 

Finance & Revenue Management

Activity
Automated
Manage by Exceptions
MRR / ACV calculation
✔ Auto-calculated from subscription changes
⚠ Adjust for non-standard terms or corrections
Microsoft price change discovery
✔ New prices + affected subscriptions flagged
⚠ Decide timing and rollout of price changes - immediately, on Renewal or Custom Dates
Reconciliation w/ Microsoft invoice
✔ System downloads G-Invoice and reconciles for Azure Usage
⚠ Identify root cause and update records

 

Sales Ops & Customer Success

Activity
Automated
Manage by Exceptions
Promotion discovery
✔ Microsoft promos shown during provisioning
⚠ Check eligibility or business fit
Usage-based triggers
✔ Flags overages or high utilization
⚠ Evaluate expansion or churn prevention path

 

Sales Ops & Customer Success

Activity
Automated
Manage by Exceptions
End-customer subscription changes
✔ Customers can add/remove licenses via the Self-Service Portal
⚠ Define guardrails to prevent misuse or “fat-finger” mistakes
Real-time provisioning
✔ New subscriptions and license changes are provisioned instantly
⚠ Monitor usage patterns and exceptions for abuse or misalignment
Notifications and change visibility
✔ Admins notified of changes in real-time
⚠ Configure alerts based on volume, timing, or critical SKUs
Modification window enforcement
✔ Subscription changes are allowed within the defined Microsoft terms
⚠ Review changes made near renewal or billing deadlines to avoid compliance or financial risk

 

Automation Isn’t Cruise Control

Automation should be your default, but it doesn’t mean you’re off the hook.

Systems execute rules. They process what you’ve told them to process.
But they don’t interpret context. They don’t tell you when something changed in a way that matters to your business.

A real-world example:
When Microsoft programmatically migrated legacy SKUs, including Government and Charity offers into NCE, a flood of new data was synced into Work 365 from Partner Center.
The automation worked perfectly. The data landed.
But there was no alert or exception raised, no way to tell that a fundamental shift had just occurred in your catalog and customer setup.

This isn’t a failure of automation. It’s a blind spot unless you’re actively managing by exception.

That means designing your systems and processes so that what matters rises to the top, and the noise gets filtered out.

Real-World Exceptions That Matter

Here are a few scenarios Work 365 flags — but still need your call: 

Active Subscriptions Under Inactive Contracts

Billing logic breaks, reporting goes off, and accounting gets messy.
Work 365 catches it. You decide what to do next.

Provider vs. Internal Contract Mismatches

Your team sold monthly. Microsoft expects annual.
Who adjusts? When? How? You need to intervene.

Subscription Pricing Errors

A subscription is missing pricing strategy.
That’s a margin leak. Work 365 surfaces it — you apply the fix.

Work 365 provides a Billing Administrator Dashboard that surfaces the most critical exceptions — all in one place. Instead of digging through tables or setting up dozens of custom reports, your team gets a real-time control tower view.

Work 365 Billing Dashboard — Managing by Exception in Action
From missing subscription data to contracts due for renewal, inactive billing contracts, overdue invoices, and erroneous billing schedules - Work 365 surfaces key exceptions that require your attention, all on one screen.

Microsoft Price Increases

Work 365 shows new prices and your exposure.
But who decides how and when to update customer subscriptions? That’s you.

BOM Right-Sizing at Renewal

Work 365 shows what’s coming up.
But should you renew 200 seats when only 150 are active? That takes judgment.

You need to build a program

You need more than just automation or manual processes for every aspect. You need a program that creates capability — the ability to operate at scale with confidence.

That takes two things:

  • An automation platform to handle the routine

  • And the discipline to manage by exception - to focus your attention where it truly matters. That discipline isn’t just about judgment calls - it’s about having the SOPs in place to handle the unexpected. So when something breaks pattern - a contract mismatch, a billing failure, a renewal exception - your team knows exactly what to do next.

When you have both:

  • You’ve freed your people from the drudgery of manual work, so they can focus on better, brighter things
  • You’ve made your business bulletproof with guardrails and visibility where it counts
  • And you’ve built a revenue rocket where you are scaling recurring revenue at peace and with confidence

And no, you don’t need to be a genius to hold those three thoughts simultaneously. 

Frequently Asked Questions

What is Work 365?

Work 365 is a cloud-based subscription management and billing automation platform designed for Microsoft Cloud Solution Providers (CSPs). It helps automate recurring billing, provisioning, invoicing, and customer self-service.

Who uses Work 365?

Work 365 is used by Microsoft CSPs, Managed Service Providers (MSPs), Independent Software Vendors (ISVs), and IT service companies that sell cloud subscriptions and recurring services.

How does Work 365 integrate with Microsoft Partner Center?

Work 365 integrates directly with Microsoft Partner Center through APIs. It syncs subscription, license, and usage data in real-time for automated billing and provisioning.

Can Work 365 automate recurring billing and invoicing?
Yes. Work 365 automates recurring billing by generating invoices based on usage and subscription data. It supports monthly, annual, and custom billing cycles.
Does Work 365 support Microsoft NCE (New Commerce Experience)?

Yes. Work 365 fully supports Microsoft’s New Commerce Experience (NCE), enabling partners to manage term-based offers, renewals, and pricing under the new model.

What is the Work 365 customer self-service portal?

The Work 365 self-service portal allows end customers to view and manage their subscriptions, request changes, view Azure usage, and access invoices—all in a secure, branded environment.

Is Work 365 built on Microsoft Dynamics 365 and the Power Platform?
Yes. Work 365 is natively built on Microsoft Dynamics 365 and is deeply integrated with the Microsoft Power Platform. It leverages Dynamics 365’s powerful CRM capabilities for customer management and sales processes, while also utilizing Power Platform components like Power Automate, Power Apps, and Dataverse to enable advanced workflows, automation, and customizations.

This foundation ensures that Work 365 seamlessly fits into your existing Microsoft ecosystem and delivers scalable, enterprise-grade functionality out of the box.
What payment methods does Work 365 support?
Work 365 supports multiple payment methods, including credit cards, ACH, and bank transfers through integrations with payment gateways like Stripe and GoCardless.
How secure is Work 365?

Work 365 is hosted on Microsoft Azure and uses enterprise-grade security, including data encryption, role-based access controls, and compliance with GDPR and other standards.

How do I get started with Work 365?

To get started with Work 365, you can request a personalized demo on the official website: https://www.work365apps.com.

 

Simplify your cloud business today!

Start your free demo or book a personalized consultation to discover how Work 365 helps Microsoft CSPs scale, automate, and grow with ease. 

Share this post